Editorial Policies
Editorial Policies
- Focus and Scope
- Section Policies
- Peer Review Process
- Publication Frequency
- Open Access Statement
- Archiving
- Publication Ethics
- Editorial and Editing Process
- Author Fees
- Indexing
- Screening for Plagiarism
- Self-Archiving of Papers Published Open Access
Focus and Scope
"Orange Technology" is an interdisciplinary, peer-reviewed journal focusing on technologies that enhance human well-being, happiness, and compassionate care by integrating digital innovations with humanistic values while addressing ethical, cultural, and accessibility aspects.
Key focus areas:
-
Health and care technologies: telemedicine, assistive devices, AI monitoring for elderly, VR therapies for children.
-
Affective and positive computing: sentiment-aware chatbots, gamified happiness apps, emotion-responsive algorithms.
-
Human–AI and robot interactions: ethical companion robots, empathetic AI agents, inclusive hybrid systems.
-
Sustainable well-being tech: bio-inspired innovations, urban mental health sensors, blockchain care data platforms.
-
Cross-disciplinary studies: psychology, sociology, design, empirical evaluations, and policy frameworks.
The journal prioritizes original research with measurable impact (e.g., WHO-5 Well-Being Scale), welcoming empirical studies, systematic reviews, theoretical models, case studies, and perspectives on emerging trends. All submissions must include a Humanistic Impact section. Purely technical works without humanistic applications or promotional content are excluded. The aim is to serve as a global reference driving compassionate, human-centered technological futures.
Peer Review Process
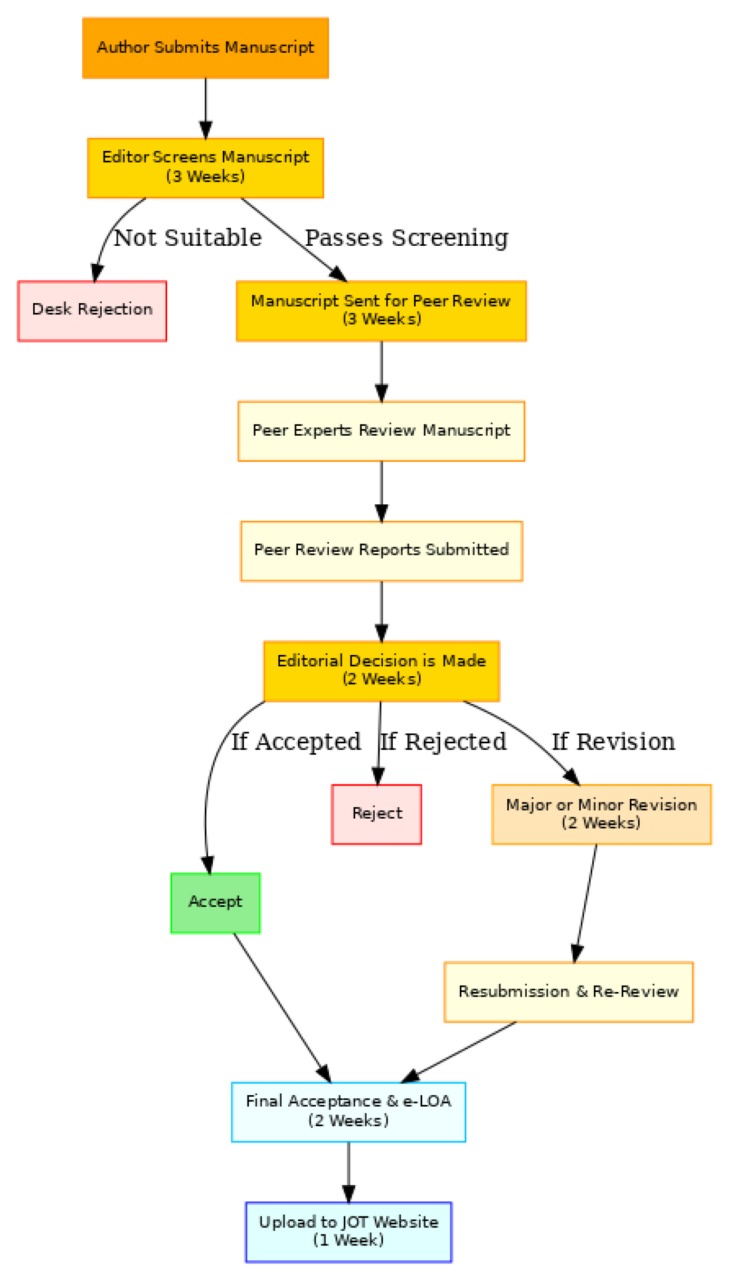
Journal of Orange Technology (JOT) publishes articles following the JOT guidelines and templates. Before reviewing the manuscript, it will be sent to the editorial team to review the suitability of the text with the focus and scope, and style of journal writing guidelines and JOT. All submitted manuscripts will go through a double-blind review process.
- Manuscripts will be sent to at least two anonymous reviewers (Double Blind Peer-Review). The reviewer's comments are then sent to the corresponding author for the necessary actions and responses.
- Reviewers provide an assessment of the manuscript, which includes originality, scientific contributions, and clarity of presentation.
- ATT has four types of decisions: accepted, minor revision, major revision, and rejected.
Publication Frequency
JOT publishes biannually, scheduled for October and April. Manuscripts may be submitted at any time throughout the year, and accepted papers will be included in the nearest upcoming issue according to the editorial workflow.
Each issue of JOT publishes approximately 5 peer-reviewed articles, amounting to about 10 articles annually. The editorial process (https://att.aptisi.or.id/index.php/att/EditorialPolicies/#EditorialandEditingProcess) follows the Standard Operating Procedure (SOP), which ensures rigorous peer review and transparent editorial management.
Following submission, manuscripts are screened by the editors within 3 weeks. Eligible manuscripts proceed to peer review by subject experts, typically completed within another 3 weeks. Peer review reports are evaluated by the editorial team, and an editorial decision is usually communicated within 2 weeks. In cases where revisions are required, authors are provided 2 weeks to resubmit. Final accepted papers are uploaded and published online according to the scheduled issues (October and April).
This structured process ensures timely, transparent, and fair editorial management, fully aligned with the journal’s commitment to academic integrity and quality.
Open Access
Authors have the option to publish open access in this journal through our Open Select publishing program. By choosing to publish open access, your article will be freely available worldwide immediately upon publication, which can increase the visibility, readership, and impact of your research.
If your research funder or institution requires you to publish open access, please refer to our guidelines for compliance. To make your article open access, an article publishing charge (APC) will apply. This cost is often covered by your institution or funder. Please refer to our APC finder for more details regarding the APC for this journal.
For further details, please visit our Author Services website to learn more about our Open Select Program.
Archiving
This journal utilizes the LOCKSS and CLOCKSS system to create a distributed archiving system among participating libraries and permits those libraries to create permanent archives of the journal for purposes of preservation and restoration.
Publication Ethics
Journal of Orange Technology (JOT) is a peer-reviewed open-access journal. This statement clarifies the ethical behavior of all parties involved in the act of publishing an article in this journal, including the author, the chief editor, the Editorial Board, the peer-reviewer and the publisher (Sinar Mentari Sundara). This statement is based on the previous COPE’s Code of Conduct and Best Practice Guidelines for Journal Editors and the current COPE's Core Practices.
Ethical Guideline for Journal Publication
The publication of scholarly articles in the Journal of Journal of Orange Technology (JOT), a peer-reviewed journal, plays a pivotal role in establishing a coherent and esteemed knowledge network. This process serves as a direct representation of the authors' work and the institutions endorsing them, contributing to the advancement of scientific understanding. Peer-reviewed articles within JOT serve as a manifestation of the rigorous scientific method. As such, it is imperative to establish and adhere to standardized ethical principles for all stakeholders involved in the publication process: the author, the journal editor, the peer reviewer, the publisher, and the society at large.
Duties of Authors
-
- Reporting Standards:
Authors of reports of original research should present an accurate account of the work performed as well as an objective discussion of its significance. Underlying data should be represented accurately in the paper. A paper should contain sufficient detail and references to permit others to replicate the work. Fraudulent or knowingly inaccurate statements constitute unethical behaviour and are unacceptable.
- Data Access and Retention:
Authors are asked to provide the raw data in connection with a paper for editorial review, and should be prepared to provide public access to such data (consistent with the ALPSP-STM Statement on Data and Databases), if practicable, and should in any event be prepared to retain such data for a reasonable time after publication.
- Originality and Plagiarism:
The authors should ensure that they have written entirely original works, and if they have used the work and/or words of others, this has been appropriately cited or quoted.
- Multiple, Redundant or Concurrent Publication:
An author should not generally publish manuscripts describing essentially the same research in more than one journal or primary publication. Submitting the same manuscript to more than one journal concurrently constitutes unethical publishing behavior and is unacceptable.
- Acknowledgment of Sources:
Proper acknowledgement of the work of others must always be given. Authors should cite publications that have been influential in determining the nature of the reported work.
- Authorship of the Paper:
Authorship should be limited to those who have made a significant contribution to the conception, design, execution, or interpretation of the reported study. All those who have made significant contributions should be listed as co-authors. Where there are others who have participated in certain substantive aspects of the research project, they should be acknowledged or listed as contributors. The corresponding author should ensure that all appropriate co-authors and no inappropriate co-authors are included on the paper and that all co-authors have seen and approved the final version of the paper and have agreed to its submission for publication.
- Disclosure and Conflicts of Interest:
All authors should disclose in their manuscript any financial or other substantive conflict of interest that might be construed to influence the results or interpretation of their manuscript. All sources of financial support for the project should be disclosed.
- Fundamental errors in published works:
When an author discovers a significant error or inaccuracy in his/her own published work, it is the author’s obligation to promptly notify the journal editor or publisher and cooperate with the editor to retract or correct the paper.
- Reporting Standards:
Duties of Editors
- Fair Play and Editorial Independence:
Editors evaluate submitted manuscripts exclusively on the basis of their academic and intellectual merit, without regard to the author's race, gender, sexual orientation, ethnic origin, citizenship, religious belief, political philosophy, or institutional affiliation. Decisions to edit and publish are not determined by the policies of governments or any other agencies outside of the journal itself. The Editor-in-Chief has full authority over the entire editorial content of the journal and the timing of publication of that content.
-
Confidentiality:
Editors and editorial staff will not disclose any information about a submitted manuscript to anyone other than the corresponding author, reviewers, potential reviewers, other editorial advisers, and the publisher, as appropriate. - Disclosure and Conflicts of Interest:
Editors and editorial board members will not use unpublished information disclosed in a submitted manuscript for their own research purposes without the authors' explicit written consent. Editors will recuse themselves from considering manuscripts in which they have conflicts of interest resulting from competitive, collaborative, or other relationships/connections with any of the authors, companies, or institutions connected to the papers.
- Publication Decisions:
The editors are responsible for deciding which of the manuscripts submitted to the journal will be published. They are guided by the journal's editorial board policies and constrained by legal requirements regarding libel, copyright infringement, and plagiarism. The editors may confer with other editors or reviewers in making this decision.
- Involvement and Cooperation in Investigations:
Editors will take responsive measures when ethical complaints have been presented concerning a submitted manuscript or published paper. This includes communicating with the author and giving due consideration to the complaint, but may also include communications with relevant institutions and research bodies. If the complaint is upheld, the journal will publish a correction, retraction, expression of concern, or other note, as may be relevant.
Duties of Reviewers:
- Contribution to Editorial Decisions:
Peer review assists the editor in making editorial decisions and through the editorial communications with the author may also assist the author in improving the paper.
- Promptness:
Any selected referee who feels unqualified to review the research reported in a manuscript or knows that its prompt review will be impossible should notify the editor and excuse himself from the review process.
- Confidentiality:
Any manuscripts received for review must be treated as confidential documents. They must not be shown to or discussed with others except as authorized by the editor.
- Standards of Objectivity:
Reviews should be conducted objectively. Personal criticism of the author is inappropriate. Referees should express their views clearly with supporting arguments.
- Acknowledgement of Sources:
Reviewers should identify relevant published work that has not been cited by the authors. Any statement that an observation, derivation, or argument had been previously reported should be accompanied by the relevant citation. A reviewer should also call to the editor's attention any substantial similarity or overlap between the manuscript under consideration and any other published paper of which they have personal knowledge.
- Disclosure and Conflict of Interest:
Privileged information or ideas obtained through peer review must be kept confidential and not used for personal advantage. Reviewers should not consider manuscripts in which they have conflicts of interest resulting from competitive, collaborative, or other relationships or connections with any of the authors, companies, or institutions connected to the papers.
Duties of the Publisher (Sinar Mentari Sundara)
- Commitment to Ethical Oversight:
Sinar Mentari Sundara, as the publisher of JOT, is committed to ensuring that best practices in scholarly publishing are strictly followed.
- Safeguarding the Academic Record:
Pandawan Sejahtera Indonesia takes responsibility for maintaining the integrity of the scholarly record. The publisher collaborates closely with the journal editors to address any ethical concerns, issue corrections or retractions when necessary, and ensures that any potential for advertising, reprint, or other commercial revenue has no impact or influence on editorial decisions.
- Editorial Independence:
Pandawan Sejahtera Indonesia is committed to the editorial independence of the JOT journal team and guarantees that editors are free to make publication decisions based solely on academic merit.
Self-Archiving of Papers Published Open Access
Authors publishing open access are encouraged to deposit the final published PDF in their institutional repository or any suitable subject repository on publication. Authors should provide a link from the deposited version to the URL of the published article on the journal's website; in all cases, the requirement to link to the journal’s website is designed to protect the integrity and authenticity of the scientific record, with the online published version on the journal’s website clearly identified as the definitive version of record.
Ownership
Sinar Mentari Sundara, Indonesia.
This document is prepared with the help of the following notable organizations:




